For the past few weeks, I've been procrastinating on a Claude Code deep dive article. For whatever reason, I would fail to resume the writing process - perhaps because the topic didn't excite me. To unblock myself and get back to writing something, I went to Claude Code and asked it to create a skill that helps me come up with blog ideas. The skill essentially guides the model to prompt me with questions until we get to an agreed-upon outline. As I was going through that process of answering the prompts, I had a sudden realization that for the past few months, I've been using Claude Code to simplify complex concepts, understand code bases, and build a high level map of systems I'm working with. In this post, I explore how I think through problems and how Claude Code is reshaping that process.
The thinking
I'm a systems thinker. At least in the context of software engineering, I like to create a high-level view of how different components connect and how data flows through the system. Initially, I may not know the details of how each component is implemented and that's OK with me. My guess is that I prefer this approach because it helps me fill the gaps and gives me a sense of where things live. Now that I think about it, this is a classic case of breadth-first search, and so far it's been effective in unblocking me.
The pattern
I noticed that I would ask Claude to summarize the function call stack, or how data moves from a request handler to the different business logic functions performing various database operations before sending back the response. It's as if I need to see how data flows to solidify my understanding. Over time I realized that there's a pattern in which I problem solve effectively:
Map the system -> Think out loud -> Act -> Repeat.
Mapping the system allows me to have something to think out loud before I go ahead and act on a particular task. Acting could be writing code or doing a set of operations to achieve a particular outcome.
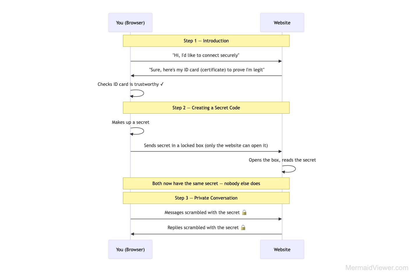
One recent unlock in mapping a system has been asking it to generate Mermaid diagrams. For the purposes of this article, let's say we want to figure out how the HTTPS protocol works - specifically how the encryption/decryption process works. Here's how a Mermaid diagram generated by Claude for the layman looks like:

This diagram, generated by Claude in less than 5 seconds, has now converted a complex security workflow into a simple-to-understand visual representation of the HTTPS protocol. This type of diagram helps me solidify my knowledge about a particular system and how data flows.
The unlock
This may be a very basic example, but I've essentially unlocked a new way of learning that's catered to how my brain works. I've taken a process that I've subconsciously been doing, even before the days of AI, and built a process with AI. The process allows me to learn and understand systems in the way that works for me, but now it's faster and more refined. Claude Code has allowed me to pick anything that I want to understand and break it down into smaller digestible bits of knowledge. AI is merely a tool that reflects back what you give it. It can either do things for you or teach you how to think through it. The biggest unlock for me is that it has brought about a new way of learning and developing clarity of thought.
The conclusion
Although the examples given here were related to software engineering, this process can actually benefit anyone. In an age where information is extremely easy to access, the most important skills to practice are curiosity and clarity of thought. I've been procrastinating my deep dive on Claude Code for weeks now but somehow ended up writing this post within 60 minutes after my brainstorming session with Claude. Although my way of thinking hasn't changed significantly, I've learned to use the tools at my disposal to help me think more clearly, constantly reshaping how I think.
Has AI changed the way you think? If so, is it for the better?